1. Mục đích
Bổ sung mẫu tính lương đặc thù PGD Hớn Quản.
2. Chi tiết thay đổi
– Trước phiên bản R44, mẫu bảng lương của PGD Hớn Quản chưa thể tùy chỉnh bằng tính năng tùy chỉnh bảng lương của phần mềm do thiếu một số thông tin.
– Kể từ phiên bản R44, phần mềm bổ sung các thông tin tùy chỉnh bảng lương.
Cụ thể như sau:
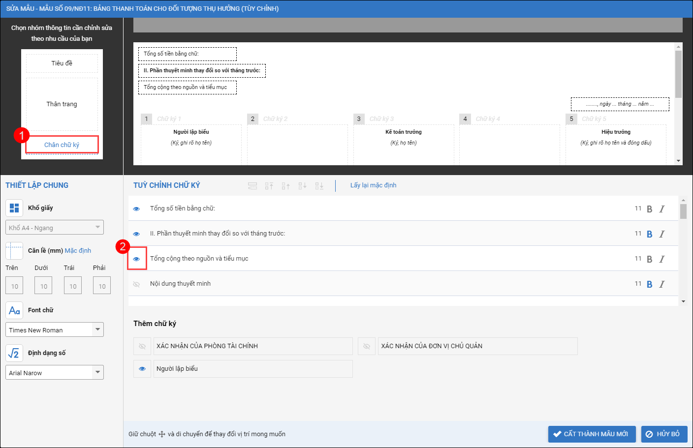
1. Sau khi lập bảng Tính lương hệ số, phụ cấp, nhấn Sửa mẫu bảng lương.

2. Tại phần Thân trang, anh/chị có thể tùy chọn hiển thị/không hiển thị thông tin ngày/tháng/năm sinh, giới tính trên bảng lương bằng cách tích chọn biểu tượng con mắt.

3. Tại phần Chân chữ ký, chọn hiển thị Tổng cộng theo nguồn và tiểu mục.

4. Chọn Tổng cộng theo nguồn và tiểu mục trên mẫu bảng lương. Tại đây phần mềm cho phép nhóm hạch toán MLNS có tách theo đối tượng đóng BHTN bằng cách tích chọn Hạch toán lương, phụ cấp chia theo cán bộ có hoặc không đóng BHTN.


024 3795 9595
https://www.misa.vn/